Constructing the Enterprise Digital Twin

Updated on

Business models need to be flexible if they are to accommodate acute shocks and chronic stresses as well as process changes, mindset and cultural shifts. To achieve this, Gartner recommends organizations implement what they refer to as the “Composable Enterprise.”

Gartner defines a Composable Enterprise as “an adaptive technology strategy that enables the foundational and operational digital capabilities for an Enterprise to keep up with the pace of business change.”[i]

We can think of the composable enterprise in terms of composable applications’ and ‘software platforms’ that can be structured, swapped, and recombined to form a set of self-contained digital capabilities.  

To achieve this vision, organizations need to transform the Enterprise to drive standardization and integration across all areas of the business. They need to understand how the elements of PeopleProcessesData and Technology interact. They need to answer such questions as: Where are we today? And where do we need to be? 

One way to accomplish this is to create what’s referred to as an Enterprise Digital Twin. According to Gartner, “Digital twins are designed to optimize the operation of assets or business decisions about them, including improved maintenance, upgrades, repairs and operation of the actual object.” 

The Composable Enterprise in Practice 

One organization which has been successful in addressing these challenges is the Canadian integrated energy company Suncor Energy©.   

They are using ABACUS to support them as they change the way they do business, including reducing carbon intensity, reducing costs, and diversifying energy holdings.  

In their 2021 Digital Enterprise Architecture Summit presentation, Suncor talk about ABACUS as their “planning system” and have used the ABACUS API to integrate day-to-day operational information.  

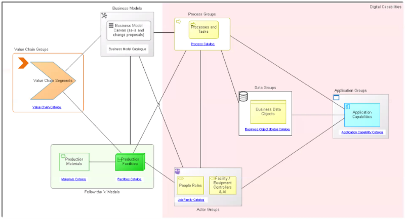
From this, they have gone on to construct a digital twin of their enterprise. This model allows the team to capture the value streams to be tracked and optimized, and the physical assets, such as production materials, production facilities, that are tied to these value chain segments.  

Suncor Energy Digital Twin

 

Modeling Physical Assets as part of Enterprise Architecture

The Suncor team have been able to model out the areas within each of these segments: modeling physical assets, people and personas, integrations and connecting data and processes. 

As Suncor Portfolio Architect Jeff Rickard notes: ABACUS has allowed us to build on the database concepts and added principles of the graph database, conceptualizing information as components and connections. Graph database concepts have allowed us to describe the entities and the relationships between those entities, which is a core requirement of the Enterprise Digital Twin.” 

Suncor leveraged Archimate, to describe business structures, actions and the entire value chain” and by “leveraging” this with the ABACUS toolset “Suncor could create a common language across the architectural domains and in the business itself.”  

As the projects execute and the solution architects build out their models, they can work closely with organizational change management to ensure that the planned changes are aligned and positioned for success. This also allows them to identify variations in demand, interdependencies and impacts as situations change and plans need to be shifted. 

Rickard also provides a summary of Best Practices for Constructing aEffective Enterprise Digital Twin 

  • Get alignment from the Executive 
  • Understand and model your business value chain 
  • Understand your assets and the flow of material through them 
  • Understand your people, process, data, and technology landscapes 
  • Hook up the modelled landscapes to relevant real-world metrics 
  • Create and catalog change and demand models 
  • To drive a common language, leverage existing data and industry models whenever you can 
  • Continually show visibility to the organization and address their supporting needs to build advocates 
  • Work with architecture groups to update, maintain and improve the information 
  • Add more information into the model and solicit more questions from and across the business 

 

Watch Rickard’s presentation at Avolution’s Digital Enterprise Architecture Summit 2021.

 

[i] Tim Faith and Denis Tori. “Gartner”.  The Future of ERP Is Composable 13 Oct. 2020: https://www.gartner.com/doc/reprints?id=1-25D2ZFKL&ct=210302&st=sb

Back to all news