¿Cómo utilizar ABACUS para apoyar el ciclo de vida empresarial?

Updated on

ABACUS es una herramienta que apoya todo el proceso de arquitectura empresarial, para ello es importante entender cuáles son las necesidades de la organización, establecer una descripción sistémica de la organización identificando como opera para la entrega de productos o servicios a sus clientes, basado en la estructura de cada uno de sus componentes, interrelaciones y principios que gobiernan el diseño y evolución del despliegue de la estrategia.

Siempre que se desee hacer cambios en una organización va de la mano con la gestión de proyectos, estos proyectos nacen en base a las necesidades o requerimientos de la organización. Para lograr satisfacer estas necesidades, se debe de cerrar la brecha a través de la ejecución de proyectos que permiten generar cambios logrando el estado futuro deseado en la organización. 

Dynamic Visualizations in Enterprise Architecture Dashboards

Para implementar una arquitectura empresarial se necesita una serie de elementos. Para empezar, se debe de tener una herramienta o repositorio que nos brinde la capacidad de gestionar todo el ciclo de arquitectura empresarial, ABACUS apoya todo este proceso facilitando a los usuarios con el modelado y la implementación de la arquitectura empresarial. También se considera a los marcos de trabajo, existe una gran variedad de frameworks que se utilizar en el modelado de arquitectura empresarial tales como TOGAF, BPMN, ITIL, entre otros.

Estos marcos nos brindan estándares o buenas prácticas para poder modelar de manera exitosa. ABACUS ofrece su propio framework que es bastante flexible y combina una serie de marcos. Por otro lado, tenemos el lenguaje de modelado, que permite estandarizar los componentes y la conexiones. 

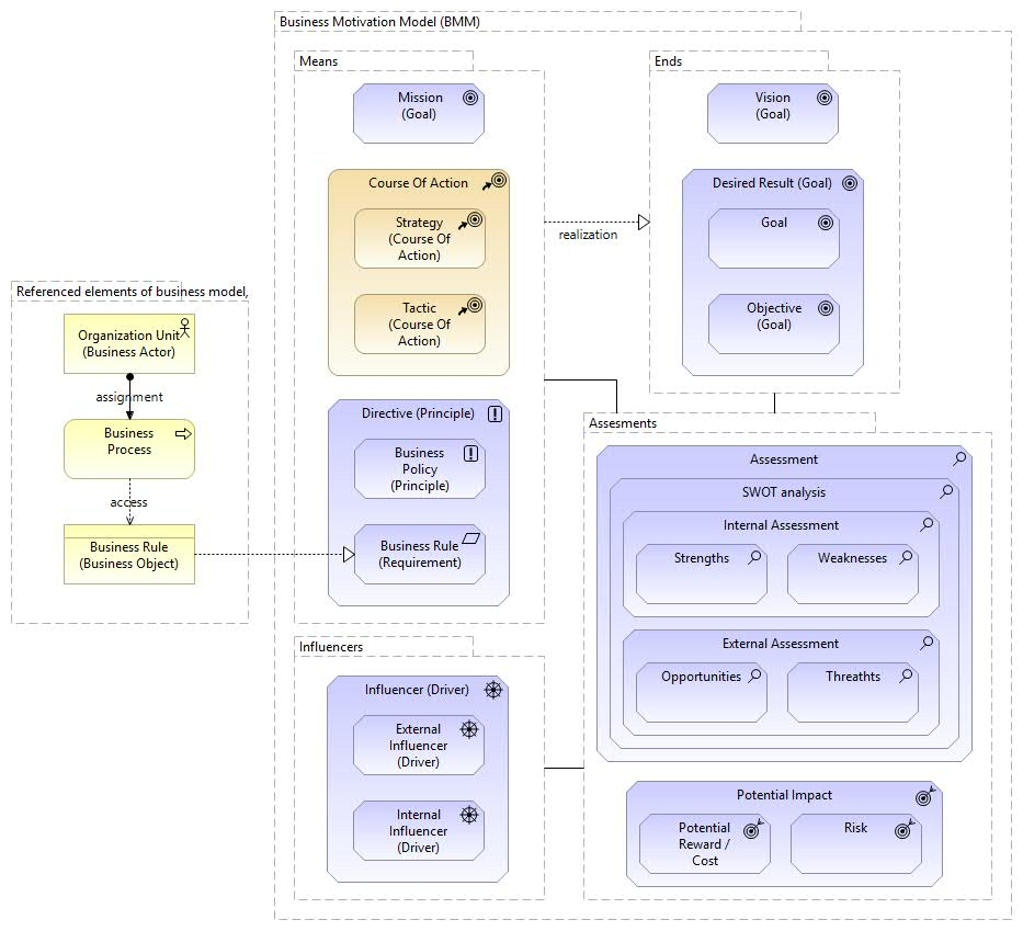
Otro aspecto que considerar para realizar arquitectura empresarial es el nivel de madurez de la empresa en el cual se va a implementar, se evalúa el costo beneficio que va a tener en la empresa y que valor le podría llegar a generar. A continuación, se muestra algunas de las formas de hacerlo.  

BMM 

Uno de los diagramas que más se utilizan es el BMM (Business Motivation Model), para evaluar la parte estratégica de la empresa (se evalúa los objetivos, metas, plan de acción, stakeholders, indicadores, políticas, principios) y como cada una de ellas como interactúan entre sí. Es una representación en la que cualquier persona puede entender la parte estratégica de la empresa sin necesidad de tener un conocimiento amplio sobre ello.


Dynamic Visualizations in Enterprise Architecture Dashboards

Capacidades organizacionales 

Son esas habilidades que tiene una empresa u organización para alcanzar sus metas y objetivos, se aprovechan los recursos que permiten generan valor. Las capacidades varían de acuerdo con las verticales de negocio que existen, por ello se encuentra estándares para identificar las capacidades organizacionales basándose en su vertical de negocio.
Dynamic Visualizations in Enterprise Architecture Dashboards

Identificación de procesos 

Saber cómo funciona la empresa, es decir, cada uno de los procesos que tiene la empresa a nivel estratégico, operacional y de soporte con un enfoque final hacia los clientes. 

Dynamic Visualizations in Enterprise Architecture Dashboards

La implementación de la arquitectural empresarial nos permite ver de manera holística cada una de las partes de la empresa, lo que se conoce como capas, capa estratégica, capa de negocio, capa de sistemas y capa de tecnología, la integración de cada una de ellas nos da un modelado completo y una vista general de cómo está funcionando cada una de las áreas, con el objetivo de analizar que componentes e interrelaciones existen en la organización. 

Back to all news